- 软件介绍
- 软件截图
- 相关专题
- 下载地址
- 相关评论(0)
premiere Pro CC 2017中文版是小编为用户带来最新Premiere Pro CC修改版本,此版本解除了用户注册烦恼,可以永久免费使用,还在等什么,欢迎下载。
Premiere Pro CC 2017修改版简介:
Premiere Pro CC 2017中文修改版由 Adobe 公司出品的一款视频非线性编辑器,无论各种视频媒体,从用手机拍摄的视频到Raw 5K,都能导入并自由地组合,再以原生形式编辑,而不需花费时间转码。Adobe Premiere Pro是视频专业人员的精选工具组合,具备强大、可自订、非线性的编辑器,可精准编辑视频。
adobe Premiere Pro CC 2017功能:
【用户界面改进】
提供了高分辨率显示并改进了整体用户体验,Premiere Pro 现在提供了 HiDPI 支持,增强了高分辨率用户界面的显示体验。最新 款的监视器(如 Apple 的 Retina Mac 计算机,包括 MacBook Pr!
【源修补和轨道目标定位】
源修补和轨道目标定位已经重新设计,可以实现更快速、更有效的编辑。现在,只需一次单击操作,即可修补源(对于插入和覆盖编辑),或确定 目标轨道(对于复制/粘贴、匹配帧及其他编辑操作)。您可以为通用修补方案创建预设,让您通过一个命令重新配置“时间轴”。
【隐藏字幕】
您现在可以使用 Premiere Pro 中的隐藏字幕文本,而不需要单独的隐藏字幕创作软件。您可以导入隐藏字幕文本,将其链接到相应的剪辑,编辑文本,以及从 Premiere Pro 中调整时间轴的持续时间。完成后,将您的序列与嵌入 的隐藏字幕一起导出到磁带或 Adobe Media Encoder,或者将序列导出为单独的 Sidecar 文件。
【编辑技巧的增强】
自动同步多个摄像机角度,新增的“多机位”模式会在节目监视器中显示多机位编辑界面。您可以从使用多个摄像机从不同角度拍摄的剪辑中或从特 定场景的不同镜头中创建立即可编辑的序列。
Premiere Pro CC 2017修改教程:
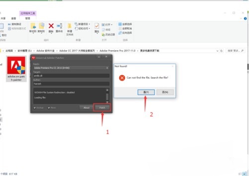
1:打开我提供的修改机。点击patch,意思是修改,弹出一个选框,Can not find the,Search the file? 意思是修改机检索不到amtlib.dll这个文件,我们修改就是对这个文件进行修改。修改之后才可以永久使用。我们点击“是”手动去找这个文件。这个文件在我们的AE安装根目录里面。例如我的安装位置是:C:\Program Files\Adobe\Adobe Premiere Pro 2017\Support Files 找到这个文件夹下面即可,会自动显示出来。找到之后点击打开或者双击这个文件就可以修改了,修改之后修改机的patch会显示灰色。




2:到这里我们再次打开PR软件,我们发现再次打开的时候没有出现试用7天的提示了,说明我们的软件修改成功,可以永久长期使用了。

- premiere
- adobe软件
-
-
premiere pro2.0破解版下载 200.64M
下载/简体中文/免费版 -
premiere pro cc 2018破解版下载 1484.79M
下载/多国语言/v12.1.1.10 含破解补丁 -
pr cc 2016绿色版下载 867.50M
下载/简体中文/免费版 -
pr cc 2015绿色版免费下载 418.76M
下载/简体中文/v9.0 中文免安装版 -
premiere cs6精简版下载 1354.19M
下载/简体中文/v2017 最新版 -
premierecs6下载 1470.94M
下载/简体中文/官方正式版 -
premiere6.5破解版下载 180.79M
下载/简体中文/绿色版 -
premiere cs4破解版下载 94.11M
下载/简体中文/绿色版(32位/64位)
-
-
-
photoshop cc 2019茶末余香版下载 1925.12M
下载/简体中文/v20.0.2.22488 中文版 -
嬴政天下adobe cc2019下载 13312.00M
下载/简体中文/v9.0 最新大师版 -
pscc2019中文免费下载 294.44M
下载/简体中文/v20.0 完整版 -
pr cc 2019精简版下载 799.73M
下载/简体中文/v1.00 免费版 -
adobe zii mac 2019免费下载 4.70M
下载/简体中文/v4.0.9 最新版 -
嬴政天下adobe cc2018全家桶下载 10528.70M
下载/简体中文/v8.4.0 大师版 -
ps cc2019下载 1700.00M
下载/简体中文/v20.0 最新版 -
ae cc 2016精简版下载 841.00M
下载/多国语言/v13.8 绿色版
-
- 下载地址
软件排行榜
热门推荐
-
aecc2017修改版下载
免费版 / 1600.00M / 简体中文
-
爱剪辑电脑版下载
v3.8 最新版 / 656.99M / 简体中文
-
windows movie maker中文版下载
v2.6 简体中文版 / 10.74M / 简体中文
-
vegas10中文版下载
32位/64位 官方简体版 / 567.20M / 简体中文
-
adobeaftereffectscs6中文版下载
精简版 / 267.91M / 简体中文
-
mkvtoolnix中文版下载
v63.0.0 绿色汉化版 / 61.03M / 简体中文
-
wondershare视频编辑器下载
v5.1.2 中文免费版 / 95.70M / 简体中文
热门标签
装机必备软件
-
网易云音乐音频播放
影音先锋视频播放
360安全卫士安全防护
爱奇艺视频播放
360杀毒杀毒软件
迅雷下载工具
驱动精灵驱动工具
酷我音乐音频播放
WPS办公软件
暴风影音视频播放
吉吉影音视频播放
微信电脑版聊天工具
搜狗输入法文字输入
美图秀秀图像处理
360浏览器上网浏览
- 视频
- 芒果tv腾讯视频优酷视频爱奇艺
- 解压
- rar解压软件7zip解压软件视频压缩软件winrar
- 剪辑
- 剪映会声会影premiereaudition
- p图
- 光影魔术手coreldraw美图秀秀photoshop
- 办公
- 腾讯会议钉钉officewps
- 杀毒
- 诺顿小红伞金山毒霸360杀毒
- 直播
- 抖音快手斗鱼直播虎牙直播
- 翻译
- 谷歌翻译插件百度翻译有道词典金山词霸
- cad
- cad插件浩辰cad中望cad天正建筑
- 编程
- EditPlusnotepadsublimevisual studio
- 安全
- 火绒卡巴斯基腾讯电脑管家360安全卫士
- 下载
- utorrentidm下载器比特彗星迅雷电脑版
- 网盘
- 阿里云盘和彩云网盘腾讯微云百度网盘
- 聊天
- 微信电脑版yy语音阿里旺旺qq
- 财务
- 用友软件开票软件管家婆软件金蝶软件
- 浏览器
- 火狐浏览器谷歌浏览器qq浏览器360浏览器
- 驱动
- 驱动人生网卡驱动驱动精灵显卡驱动
- 检测
- cpuzaida64安兔兔鲁大师
- 音乐
- 网易云音乐酷我音乐酷狗音乐qq音乐
- 播放器
- potplayerkmplayer影音先锋暴风影音


